Global Broker Regulatory Inquiry Platform
WikiFX
Broker Search
English

简体中文

繁體中文

English

Pусский

日本語

ภาษาไทย

Tiếng Việt

Bahasa Indonesia

Español

हिन्दी

Filippiiniläinen

Français

Deutsch

Português

Türkçe

한국어

العربية

Download

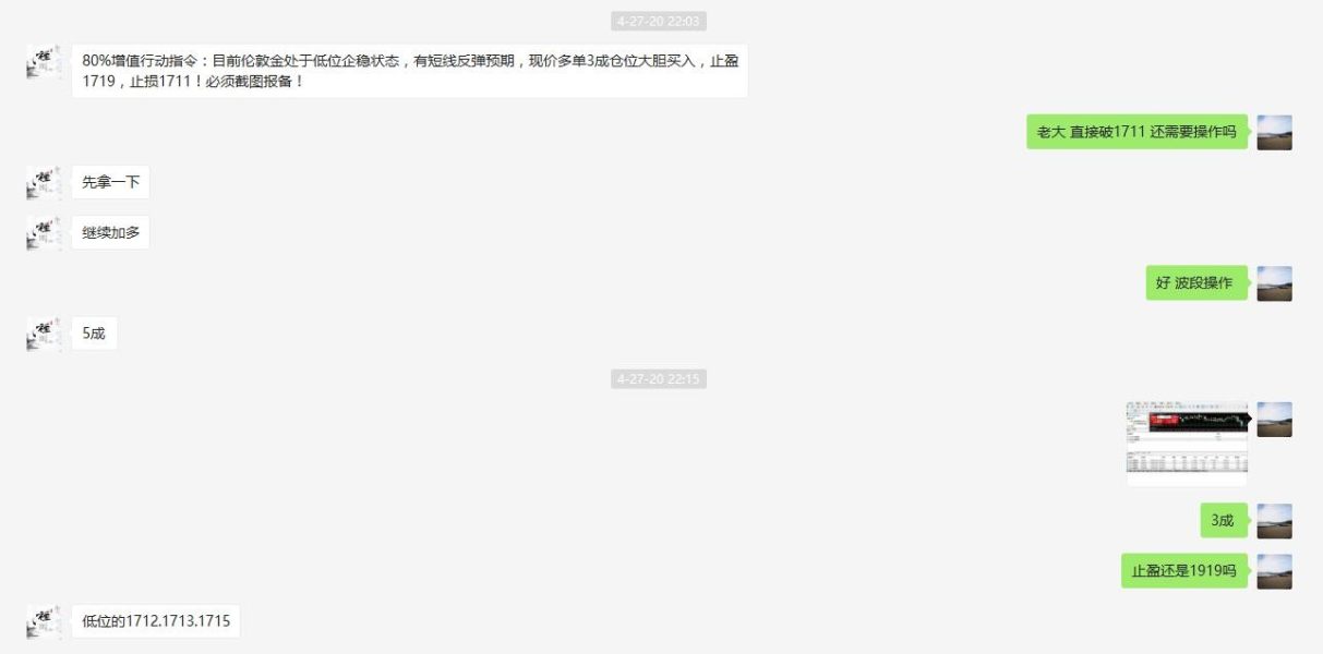
Huge losses caused bu Tang Weiguo’s induced operation

FX2743257602
6-10 years
Unverified

Exposure

I suffered a loss of 2 million within half month under Tang’s guidance. Now my balance has became 0.

Original

汤卫国(汤司令)诱导入金操作亏损惨重

本人前前后后操作半个月不到亏损200多万资金,听从老师汤卫国(汤司令)指导购买的票一直亏损。现在账户已干干净净

2020-05-20

Hong Kong

Scam

Most Comments of the Week

  • MDM

  • XS

  • iq option

  • MH Markets

    4
  • OEXN

    5
  • CRUCIAL MARKETS

    6
  • Invidiatrade

    7
  • RYOEX

    8
  • STRIFOR

    9
  • Crib Markets

    10

To view more

Please download WikiFX APP

Select Country/Region
United States
※ WikiFX compiles data from publicly available sources and user contributions. While we endeavor to maintain its accuracy, we do not warrant the information's completeness, accuracy, or timeliness, as it may become outdated. Investors are strongly advised to verify critical details with official sources before making any decisions.
You are visiting the WikiFX website. WikiFX Internet and its mobile products are an enterprise information searching tool for global users. When using WikiFX products, users should consciously abide by the relevant laws and regulations of the country and region where they are located.
consumer hotline:006531290538
Official Email:support@wikifx.com;
Mobile Phone Number:234 706 777 7762;61 449895363
Telegram:+60 103342306
Whatsapp:+852-6613 1970;
License or other information error corrections, please send the information to:qa@wikifx.com
Cooperation:business@wikifx.com