掃描下載App
全球交易商監管查詢APP
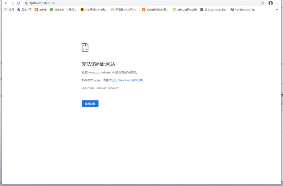
无法出金,客服联系不上,网站进不去!!黑平台
爆料
香港
上一篇
TPS平台卷钱跑路,资金无法提取!
下一篇
无法出金,账户被强封
IMPERIAL
USK MARKETS GROUP LTD
FlipTrade Group
Skyriss
STRIFOR
RADEX MARKETS 瑞德克斯
EASY TRADING ONLINE
Axi
NPBFX
Dotbig
Download on the
WikiFX (全球)
WikiFX (香港)
Google Play
Download Apk
WikiFX Ultra(80M)
WikiFX Mini(20M)
為什麼標記未驗證?
該用戶未證明是TPS的交易者
評價可能存在主觀印象偏差
評價參考價值有限
无法出金,客服联系不上,网站进不去!!黑平台
爆料
香港
上一篇
TPS平台卷钱跑路,资金无法提取!
下一篇
无法出金,账户被强封
本週最多評論
IMPERIAL
USK MARKETS GROUP LTD
FlipTrade Group
Skyriss
STRIFOR
RADEX MARKETS 瑞德克斯
EASY TRADING ONLINE
Axi
NPBFX
Dotbig
想瞭解更多
請下載WikiFXAPP
Download on the
WikiFX (全球)
Download on the
WikiFX (香港)
Download on the
Google Play
Download Apk
WikiFX Ultra(80M)
Download Apk
WikiFX Mini(20M)